Reframing Taxonomy Development in Collaborative Computing Research: A Review and Synthesis of CSCW Literature 2003–2010
- 1 Citations
- 525 Downloads
Abstract
Technological evolution impacts the research and development of new solutions, as well as consumers’ expectations and behaviors. With the advent of the new millennium, collaboration systems and technologies were introduced to support ordinary cooperative work and inter-dependent, socially and culturally mediated practices as integral units of everyday life settings. Nevertheless, existing classification systems are limited in scope to analyze technological developments and capture the intellectual structure of a field, understood as an abstraction of the collective knowledge of its researchers and their socially mediated activities. Ten years after the introduction of Mittleman et al.’s taxonomy, we build upon earlier work and adopt this classification scheme to provide a descriptive, taxonomy-based analysis of four distinct venues focused on collaborative computing research: ACM CSCW, ACM GROUP, ECSCW, and CRIWG. The proposal consists of achieving evidence on technical attributes and impacts towards characterizing the evolution of socio-technical systems via (and for) taxonomic modeling. This study can also constitute an important step towards the emergence of new, potentially more valid and robust evaluation studies combining Grounded Theory with alternative methods and techniques.
Keywords
Classification Collaborative computing CSCW Grounded Theory Groupware Review Social-technical systems Taxonomy1 Introduction
CSCW has been defined by interdisciplinarity from its very beginnings and its focus has changed dramatically (more in the US than in Europe), from traditional studies of work practices to more eclectic approaches such as social networks, disaster management, domestic life, and crowdsourcing [1]. With technologies pervading ordinary settings and increasingly aiding cooperative work arrangements, CSCW has a recurrent commitment on presenting different ways of thinking about technology development, evaluation, and impact on the societal framework. The importance of in-depth studies examining collaborative settings has been stressed when designing technical artifacts [2]. However, little is known about their successful contributions for technology-driven paradigmatic shifts largely geared by software and hardware industries and research fields [3]. Experimental prototypes have been developed as artifacts by developers working in the field of CSCW and pre-packaged by major vendors for widely available platforms [4]. Nevertheless, the uncertainty motivated by the pace of technology development affects the way as research communities evolve and several gaps remain unfilled concerning the examination of their complex settings.
Evaluating social and collaborative technologies becomes a critical factor to detect changes while anticipating directions as new tools are introduced and deployed [5]. Novel evaluation approaches are needed to uncover not only central aspects related with groupware attributes, success, and failure [6] but also new classes of technologies and functional attributes. Advances in CSCW have spread across journals, conference proceedings, posters, tutorials, book series, technical reports, and social networking services created for scientists. As we enter an age of increasingly larger and noisier data, the challenge here relies on the “tedious and lengthy task” of finding, analyzing and systematizing all relevant issues [9]. Hence, a research effort in the interdisciplinary field of CSCW is thus justified regarding its commitment with the development of innovative technologies by means of ethnographic studies, conceptual work, experiments, and evaluation studies.
Understanding the nature and evolution of collaboration as a social phenomenon is a difficult goal to achieve reading literature only. Nonetheless, systems developed to support or enhance collaboration activities are concrete and can be further examined. Although it seems as an extremely complex process to present an analysis comprehensive enough, a study using Mittleman et al.’s [10] taxonomy is elaborated in the form of hypothesis about the characteristics of collaborative computing in terms of application-level domains and functional attributes. The study also explores concomitant changes resulting from technical deployments to support or enhance collaborative practices. In addition, Grounded Theory [13] is also addressed as a research approach intended to extract new categories for taxonomy development.
In the remainder of this paper we first present a discussion on seminal publications, exploring a taxonomic rationale of collaborative systems. In Sect. 3, we present the methodology used to classify the functional attributes of collaborative systems from literature. Section 4 shows the main results of our study. This section also provides some exploratory remarks on the use of Grounded Theory for taxonomy development, summarizing some of the lessons learned and future directions. Section 5 summarizes and concludes this piece by providing some actionable recommendations.
2 Revisiting Key Contributions on the Nature and Technical Evolution of Collaborative Systems
Tracing the origins of CSCW, Greenberg [14] provided an annotated bibliography comprising general sources, groupware systems, and concepts. The earliest mention is to the Bush’s [15] vision of Memex as “a way of structuring and leaving trails through a large, shared information store.” Meanwhile, Augment/NLS [16] was envisioned as a research center for augmenting human capabilities through the use of artifacts, language, and training. In the literature, there are a surprising number of examples of groupware systems (e.g., Coordinator [17]). CSCW research during the 90s was focused on creating solutions flexible enough to cope with the “high flexibility, contextualization and variability of human activity” [19]. Over time, it has evolved in response to the social and technological advances, comprising foundations, approaches and languages for a better collaboration experience into multi-user environments and interfaces. As argued by Law and colleagues [20], social software tools and packages produced nowadays are similar to groupware appeared in 90s but more versatile, lightweight, wide-ranging, and dynamic. Although little is known on the adoption and real impact of collaborative systems, it is possible to assume that they had more success outside the workplace [21]. The implementation of such tools involves a “structured, continuous and flexible adaptation” affected by the tendency of users to shape the system to their specific needs [22].
Theoretical frameworks can help us characterize the field of CSCW [8, 23]. Thus, understanding major technology shifts becomes a critical endeavor in a highly volatile community predominantly established on time frames of evolutionary stasis disrupted by short periods of sudden technological waves [3]. Only a small number of studies have already examined impacts on work practices when a collaborative system is introduced. As outlined by Pinelle and Gutwin [4], “a better understanding of how groupware systems have been evaluated in the past can help to frame the discussion of what methods and techniques should be considered for future evaluations”. The authors preceded the advent of the 21st century with a review of papers that introduced or evaluated a groupware system from ACM CSCW conference proceedings. Findings included a predominance of synchronous applications and a small number of deployments in real world settings when comparing with academic or research implementations. Furthermore, an emphasis on ongoing evaluations of prototypes comparing to evaluations of completed software packages was also denoted.
A vast set of classification frameworks were proposed in order to organize contributions, “but none of them are comprehensive enough since they focus either on a particular aspect of collaboration or on the specific mechanism that the tools follow” [24]. Such frameworks have several elements in common, including group and individual characteristics, task properties, situation factors, and group processes and outcomes [6]. In the light of this work, Bafoutsou and Mentzas [25] emphasized a number of areas of further consideration that arise when studying collaborative applications, including classification dimensions such as scalability and usability. Evolutionary approaches based on requirements engineering were also proposed for scaffolding groupware implementation [26]. Sarma and colleagues [24] adapted Maslow’s hierarchy of needs pyramid to create a classification framework for characterizing collaboration needs. A multifaceted evaluation framework covering relationships underlying communication, collaboration, coordination, work coupling, and joint awareness was also provided [6]. A somewhat similar body of work has sought to propose typologies of collaborative tool capabilities [28], while Antunes et al. [8] proposed a framework for collaborative systems evaluation covering all stages of system development. Further research was reviewed by Grudin and Poltrock [29] regarding the development of taxonomic schemes comprising technology features and collaborative behavior.
3 Method
As we enter an age of increasingly larger and noisier data, too many relevant results and work are hidden in the large volumes of literature annually published. Data serve as evidence to support scientific inquiry and researchers guide their pursuits around data as a foundation for scientific collaboration [30]. CSCW applications are difficult to evaluate [6] since most of the taxonomies existing at the time are inadequate to classify more complex systems that include a large variety of features. As collaborative systems and technologies evolve and become more complex, it is much harder to evaluate them appropriately with a clear perception of their practical implications.
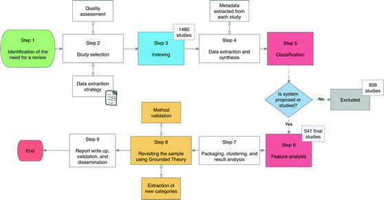
This work relies on the premise that despite technologies may change frequently, classes of systems may endure for much longer [31]. It is also assumed that previous results and implications for designing a system can also be useful on the design of another type of system. Classify papers according to a taxonomy is one of the stages of the formal process outlined by Kitchenham [32] for conducting a Systematic Literature Review (SLR). We followed evidence-based research methods for conducting a feature analysis and collaborative systems evaluation [5, 34]. Thus, the strengths and weaknesses of collaborative computing technology, in terms of how well they provided each of the functional attributes, are discussed. For the purpose of this study, we also discuss the use of Grounded Theory [13] as a “railroad” for CSCW research [35].
3.1 Sample
Retrieved papers and publication years.
| Conference | Range (conference editions) | Records |
|---|---|---|
| CRIWG | 2006–2008 | 72 |
| ECSCW | 2005–2007 | 37 |
| ACM CSCW | 2004–2008 | 215 |
| ACM GROUP | 2003–2010 | 217 |
Thematically, the reviewed papers cover a diverse range of studies. However, we acknowledge several limitations of this study, including the 8-year timeframe and the relatively small sample size. Thus, this review can only cover a small portion of all related literature and we cannot entirely exclude sampling bias as a result. Nonetheless, we believe that we have obtained a representative sample and the rationale for choosing this period is based on several factors. First, our main goal is developing a historical perspective in the research by looking back at the changes that have occurred in the field of CSCW. A further reason relies on the fact that the first known bibliometric study devoted to collaborative computing research in this century was published by Holsapple and Luo in 2003 [7], as recently mentioned by Correia and colleagues [11]. In addition, some of the most widely used social networking services were launched in this period. It is also worth noting that the lack of access to the content of more recent papers brings difficulty to the process since we need to read the full text of each paper to extract functional attributes.
3.2 Classification Process
The taxonomy used for analysis was adopted from Mittleman and colleagues [10] to shortly compare collaborative systems and research prototypes together with the functionalities implemented within each system. The selection of this taxonomy was based on a systematic review of evaluation frameworks [36]. The classification scheme for collaborative technologies [10] divides a set of application-level domains into jointy authored pages, streaming tools, information access tools, and aggregated systems. The last category consists of a combination of the first three types of technologies in order to optimize them while supporting cooperative work practices in settings for which is necessary more than a single technology. On the other hand, the comparison scheme relies on nine core capabilities for collaboration affordances. First, the core functionality provided by a tool can range from creating and/or sharing a single text page to video/audio stream. Content describes the type of contributions or data structures. Examples include text messages, URL, pictures, data stream, and hypermedia. Relationships among contributions can range from collection to list, tree, and graph. Moreover, supported actions represent the things that users can do on content and relations (e.g., modify content, remove data, receive contributions). Synchronicity can be explained by when participants are working at the same time (synchronous) or different time (asynchronous). Identifiability is another action parameter characterized by the degree to which contributors can determine who executed an action (e.g., full anonymity). Access control deals with the configuration of user’s privileges to execute actions, while session persistence is the degree to which contributions persist or disappear in the system. Alert mechanisms deal with the interruptions (notifications) suffered by the user when a new contribution is made into the system. Finally, awareness is the perception of users about what each member develops and the contextual knowledge that they have about what is happening within the system [10].
4 Findings
Comparison scheme attributes of collaborative systems in CSCW outlets.
Work processes in cooperative ensembles require a coordination of resources with high levels of interdependency between tasks [40]. As a socially oriented process, cooperative work is ordinarily enabled by a shared database, requiring an active construction process by participants into a mutual information working space to reach a common ground [41]. Text sharing was the most pronounced feature in our sample. For instance, electronic patient record systems, three-dimensional digital media design environments, and activity-tracking tools promote social interaction and engagement through text sharing. In addition, collaborative applications with both text sharing and conferencing features demonstrated growing indicators at the end of the previous decade. Examples include avatar-based meeting support tools and robots with computer vision such as Lunar rover robot [39]. The results found clear support for hypermedia as the most adopted type of data structure that may be used to a particular collaboration. On the other hand, we speculate that the decrease of data stream might be due to the expansion of this type of functionality provided by WWW. When extrapolating to the different associations that users can establish among contributions, collection was the most visible implementation by programmers of collaborative systems. This indicator can reinforce the notion of a lack of structure in certain components of collaboration technology. Adding content (e.g., a new blog entry) is noticeably high, being present in tools like ActivitySpotter [42]. Results also showed a high expression in the ability to comment in groupware systems. For instance, a group of users can produce annotations in mutual digital documents and support decision-making while reducing the cost of reading a document [27].
The present study confirmed the Pinelle and Gutwin’s [4] findings about the prevalence of synchronous systems in the collaborative work sphere. Such kind of systems were followed by tools with both synchronous and asynchronous features. In addition, asynchronous applications were then slightly introduced, demonstrating a growth and optimistic perspectives reflected in platforms such as Amazon Mechanical Turk1. This finding is in line with the fact that the conception of collaboration has changed during the last decade, being more multi-tasking, asynchronous and flexible given the opportunities that recent technology offers to the users [23]. Although collaborative systems have a strong focus on identifying users who perform shared actions, tools where the user acts anonymously or can choose to be anonymous or identified have shown indicators of remarkable growth. Access controls denoted preeminence signs on the inclusion of authentication mechanisms. With this feature, security and privacy issues can be enhanced by preventing unauthorized or malicious access to resources and users may increase their trust using collaboration technology. From the data in Fig. 2, it is apparent that there was little difference between tools providing awareness compared to those that did not make use of this feature. However, awareness has been a critical topic in CSCW research and developers should be mainly focused on the implementation of this feature appropriately. From this data, we can also see high values for notification/alert mechanisms and permanent sessions.
Application-level domains of collaborative systems in CSCW venues.
Concerning the scope of ECSCW, this venue addressed desktop/application sharing, followed by aggregated systems and conversation tools with remarkable indicators on video conferencing. Nevertheless, ACM CSCW put the focus on polling tools, conversation tools, shared editors, desktop/application sharing, and syndication tools. On average, we found many studies spread over conversation systems, social tagging tools, aggregated systems, search engines, and shared editors in ACM GROUP conference proceedings. Interestingly, CRIWG showed a large number of group dynamics tools, aggregated systems, polling tools, and shared editors. Curiously, all research venues published most of their studies on group dynamics. Regarding the categories with the lowest values (e.g., audio conferencing), this may be related with a focus of intensive research on these systems until the beginning of the 21st century, resulting in a consequent slowdown by achieving stabilized solutions. Oppositely, an explosion in the use of social networking sites, question answering systems, social bookmarking, microblogs, wikis, virtual worlds, crowd computing, and Web conferencing tools brought opportunities for studying online behavior. This fact is also consistent with the growth of social tagging systems, search engines, video conferencing, and syndication applications.
4.1 Grounded Theory for Taxonomy Development in CSCW: A ‘Sleeping Dragon’ Wanting for Awakening
A taxonomic evaluation can characterize the most addressed systems and functional attributes by venue. However, further research is needed updating taxonomic categories in a systematic way considering the changing requirements of collaboration. From a general examination on DBLP, both ACM CSCW and ACM GROUP divide their tracks into particular categories that range from collaborative software development to crowdsourcing and citizen science, healthcare and emergency response, social media, tangible interfaces, home and family technology, Wikipedia studies, MOOCs, games and virtual worlds, policy, cybersecurity, Q&A sites, etc. Conversely, ECSCW publications are mostly based on field-based studies using methods intended to inform the development of technologies from the ground up, presenting fieldwork on multiple scenarios such as heritage and homecare.
Despite their utility, such categories are very generic, being difficult to obtain qualitative data with high level of detail. Measuring scientific production is a hard task that needs a comprehensive, theoretically grounded and practically valuable conceptualization of its structure and evolution [33]. Despite the efforts in the creation of conceptual frameworks, taxonomies, ontologies, and thesauri to represent knowledge about consolidated and emerging topics, existing classification systems fail on capturing the intellectual structure of a scientific field, understood as an abstraction of the collective knowledge of its researchers. The main challenge relies on the following question: How do researchers, venture capital investors, program managers and students keep up with advances in the expanding field of CSCW? This is particularly complex to manage since we are nowadays overwhelmed by findings of thousands of scholars. Long-term classification of massive data collections can be considered as a challenging issue for research communities, institutions and disciplines regarding the inherent difficulty of recognizing gaps, trends, patterns, concepts, “ghost theories”, and social-technical aspects.
Data collection form (adapted from Muller and Kogan [35]).
| Paper ID | P1 |
|---|---|
| Source | ACM GROUP |
| Year | 2010 |
| General concepts and terms | Specialized division of labor Modularized division of labor Essential complexity Online creative collaboration Peer production Online communities |
| Contributions | Systematic research agenda Success factors in open-source software projects |
| Results, insights, and implications for design | Large software projects require many skill sets and, therefore, many people Success factors in open-source software projects include planning and structure, reputation and experience, communication and dedication Success rates were low for both open source software projects and collabs (less than 20%) |
| Method | Qualitative (semi-structured interviews and participant observation) |
| Sample | N = 17 animators (amateurs, students, and professionals), age (16 to 29), genre (male) N = 892 collab threads |
| Variables | Ratings and popularity of completed collabs Themes as content guidelines for the project (e.g., music video, single narrative, comedy sketches) Specs as technical specifications for the project (e.g., dimensions, frame rate, audio streaming) Authorship criteria determining which artists get “co-author” credit (e.g., best submissions, most helpful, voting) Restrictions identifying prohibited content types for the project (e.g., violence, nudity, profanity) Gatekeeping rules govern who can join the project (e.g., leader’s pick, experience baselines, tryouts) Communication preferences providing instructions for contacting the leader (e.g., email, IM, phone/voice) |
| Research agenda | What are the underlying principles allowing online creative collaboration to succeed, and how well do they transfer from one domain to another? Although the applicability of identified principles to open-source software and collabs is promising, more work is needed to test them in still other domain |
| System(s) proposed or evaluated | Newgrounds |
| Application-level domain | Multi-author system for animated movies and games |
| Features and functional attributes | Post a collab thread describing the project and inviting community members to join Submit completed animations for judgment by other members |
| Other tools mentioned | Wikipedia SourceForge Slashdot |
| Notes | Roles (leader, artist, co-author) Interview quote#1 (“A collaboration can’t succeed without [communication]”) |
General concepts, methods, and system attributes identified from CSCW literature.
New types of systems emerged from applying Grounded Theory [13]. Some examples are games, home technology, or tabletop displays. Describe a system is also relevant for who are interested on experimenting a certain tool for particular purposes considering its main features described with high detail. From scheduling patients in a medical information system to collaborative filtering, several features have already appeared. In general, Grounded Theory [13] can be particularly useful as a method for unveiling new kinds of taxonomic units from publication records with higher levels of granularity. However, researchers in HCI and CSCW will need to inform their choices and problems to be solved with a strong knowledge of the research literature [35].
4.2 Lessons Learned and Future Directions
Any evaluation process suffers from errors due to perception abilities to process data, depending on the homogeneity and standardization of a field of study. A clear limitation of a taxonomy-based study is the lack of socio-technical dimensions that can be extracted using open codes. The granularity of the taxonomy restricted the focus to functional attributes instead of social requirements that represent a central focus of CSCW research. Nonetheless, the lack of categories at the application-level led to the necessity of making some adaptations and classification choices to evaluate a system, since the Mittleman et al.’s [10] taxonomy does not directly cover several collaborative systems. In addition, this taxonomy does not consider the work context representation and management that today is almost mandatory. The lack of categories to classify certain systems resulted in a hard process of decision-making about what categories are best suited for a particular evaluation scenario. For example, Dogear Game [12], a social bookmarking tool, is classified as a social tagging system because its functional basis consists in the ability to create tagged resources and additional metadata about enterprise data despite its game-based incentives and mechanisms.
The sample chosen may need broadening to more years and sources where CSCW research is already published in order to increase construct validity on the use and development of Grounded Theory [13] in taxonomy creation and research evaluation. In the future, we aim to collect a larger, yet filtered, sample while identifying new ways to interpret prior research since there is also a large body of studies involving collaborative computing research published in journals such as the CSCW journal and other conferences (e.g., CHI).
Making sense of the social-technical dimensions of collaboration by exploiting the evolution of concepts can help newcomers (and experts) in the field of CSCW since the diversity of concepts is a known problem in the field [1]. Despite the effort to achieve a comprehensive analysis of CSCW technologies based on a scientific valid taxonomic model that may help researchers, developers and general public in understanding groupware features, manual classification is tremendously difficult due to the high human effort spent in the classification tasks, causing judgment deviations. Inconclusive results and time-consuming processes are complex issues for this kind of studies. Mittleman et al.’s [10] classification schemes require further research making additions and revisions while bringing them to a state where their taxonomic units can account for more collaborative tools while enabling better informed design.
5 Concluding Remarks
Understanding CSCW as a socio-technical design space is a big challenge. While making sense of technology can be a relatively easy task, collaboration represents a phenomenon that requires intensive analysis of concepts and contexts. This study explored collaborative systems evaluation techniques by analyzing a wide variety of publications from ACM CSCW, ACM GROUP, ECSCW, and CRIWG. However, this paper does not represent an attempt to summarize the state-of-the-art in collaborative computing research. On the other hand, it provides an initial springboard for the analysis of large volumes of scientific data published every year through a dynamic interplay between a set of strategies and methods. In the future, we aim to evaluate collaborative systems and cooperative work conceptualizations from multivariate views. In this context, analytical techniques and methods must be reinvented systematically and recursively to cope with the advancements in CSCW due to its interdisciplinary nature. Therefore, it is critical to understand how data itself is subjectively situated and used in other disciplines [30]. This breadth raises a number of questions, including the challenge of understanding the structure and evolution of science by reviewing the past while developing current conceptualizations and models of scholarly activity [33]. Finally, we can also assume that distilling such data using Grounded Theory [13] while adopting a mixed-initiative approach based on machine learning and crowdsourcing can constitute an effective approach to cope with the different social-technical dimensions in the field of CSCW while helping researchers and the general public to be aware of its evolution.
Footnotes
Notes
Acknowledgements
This work is financed by the ERDF – European Regional Development Fund through the Operational Programme for Competitiveness and Internationalisation - COMPETE 2020 Programme within project «POCI-01-0145-FEDER-006961», and by National Funds through the Portuguese funding agency, FCT - Fundação para a Ciência e a Tecnologia as part of project «UID/EEA/50014/2013».
References
- 1.Schmidt, K.: Divided by a common acronym: on the fragmentation of CSCW. In: Wagner, I., Tellioğlu, H., Balka, E., Simone, C., Ciolfi, L. (eds.) ECSCW 2009. Springer, London (2009). https://doi.org/10.1007/978-1-84882-854-4_14CrossRefGoogle Scholar
- 2.Wulf, V., Rohde, M., Pipek, V., Stevens, G.: Engaging with practices: design case studies as a research framework in CSCW. In: Proceedings of the ACM Conference on Computer Supported Cooperative Work, pp. 505–512 (2011)Google Scholar
- 3.Grudin, J.: Punctuated equilibrium and technology change. Interactions 19(5), 62–66 (2012)CrossRefGoogle Scholar
- 4.Pinelle, D., Gutwin, C.: A review of groupware evaluations. In: Proceedings of the IEEE International Workshops on Enabling Technologies: Infrastructure for Collaborative Enterprises, pp. 86–91 (2000)Google Scholar
- 5.Hamadache, K., Lancieri, L.: Strategies and taxonomy, tailoring your CSCW evaluation. In: Carriço, L., Baloian, N., Fonseca, B. (eds.) CRIWG 2009. LNCS, vol. 5784, pp. 206–221. Springer, Heidelberg (2009). https://doi.org/10.1007/978-3-642-04216-4_17CrossRefGoogle Scholar
- 6.Neale, D.C., Carroll, J.M., Rosson, M.B.: Evaluating computer-supported cooperative work: models and frameworks. In: Proceedings of the ACM Conference on Computer Supported Cooperative Work, pp. 112–121 (2004)Google Scholar
- 7.Holsapple, C.W., Luo, W.: A citation analysis of influences on collaborative computing research. Comput. Support. Coop. Work 12(3), 351–366 (2003)CrossRefGoogle Scholar
- 8.Antunes, P., Herskovic, V., Ochoa, S.F., Pino, J.A.: Structuring dimensions for collaborative systems evaluation. ACM Comput. Surv. 44(2), 8 (2012)CrossRefGoogle Scholar
- 9.Jacovi, M., Soroka, V., Gilboa-Freedman, G., Ur, S., Shahar, E., Marmasse, N.: The chasms of CSCW: a citation graph analysis of the CSCW conference. In: Proceedings of the ACM Conference on Computer Supported Cooperative Work, pp. 289–298 (2006)Google Scholar
- 10.Mittleman, D.D., Briggs, R.O., Murphy, J., Davis, A.: Toward a taxonomy of groupware technologies. In: Briggs, R.O., Antunes, P., de Vreede, G.J., Read, A.S. (eds.) CRIWG 2008. LNCS, vol. 5411, pp. 305–317. Springer, Heidelberg (2008). https://doi.org/10.1007/978-3-540-92831-7_25CrossRefGoogle Scholar
- 11.Correia, A., Paredes, H., Fonseca, B.: Scientometric analysis of scientific publications in CSCW. Scientometrics 114(1), 31–89 (2018)CrossRefGoogle Scholar
- 12.Dugan, C., Muller, M., Millen, D.R., Geyer, W., Brownholtz, B., Moore, M.: The Dogear Game: a social bookmark recommender system. In: Proceedings of the ACM International Conference on Supporting Group Work, pp. 387–390 (2007)Google Scholar
- 13.Glaser, B., Strauss, A.: The Discovery of Grounded Theory. Adeline, Chicago (1967)Google Scholar
- 14.Greenberg, S.: An annotated bibliography of computer supported cooperative work. ACM SIGCHI Bull. 23(3), 29–62 (1991)CrossRefGoogle Scholar
- 15.Bush, V.: As we may think. Atl. Mon. 176(1), 101–108 (1945)Google Scholar
- 16.Engelbart, D.: A conceptual framework for the augmentation of man’s intellect. In: Howerton, P. (ed.) Vistas in Information Handling, vol. 1, pp. 1–29. Spartan Books, Washington, DC (1963)Google Scholar
- 17.Winograd, T., Flores, F.: Understanding Computers and Cognition: A New Foundation for Design. Ablex, Norwood (1986)zbMATHGoogle Scholar
- 18.Shih, P.C., Nguyen, D.H., Hirano, S.H., Redmiles, D.F., Hayes, G.R.: GroupMind: supporting idea generation through a collaborative mind-mapping tool. In: Proceedings of the ACM Conference on Supporting Group Work, pp. 139–148 (2009)Google Scholar
- 19.Ackerman, M.S.: The intellectual challenge of CSCW: the gap between social requirements and technical feasibility. Hum.-Comput. Interact. 15(2), 179–203 (2000)CrossRefGoogle Scholar
- 20.Law, E.L.C., Nguyen-Ngoc, A.V., Kuru, S.: Mixed-method validation of pedagogical concepts for an intercultural online learning environment: a case study. In: Proceedings of the ACM Conference on Supporting Group Work, pp. 321–330 (2007)Google Scholar
- 21.Schmidt, K.: The concept of ‘work’ in CSCW. Comput. Support. Coop. Work 20(4–5), 341–401 (2011)CrossRefGoogle Scholar
- 22.Orlikowski, W.J.: Learning from notes: organizational issues in groupware implementation. In: Readings in Human-Computer Interaction, pp. 197–204 (1995)Google Scholar
- 23.Lee, C. P., Paine, D.: From the matrix to a model of coordinated action (MoCA): a conceptual framework of and for CSCW. In: Proceedings of the ACM Conference on Computer Supported Cooperative Work & Social Computing, pp. 179–194 (2015)Google Scholar
- 24.Sarma, A., Van Der Hoek, A., Cheng, L.T.: A need-based collaboration classification framework. In: Proceedings of the ACM Conference on Computer Supported Cooperative Work (2004)Google Scholar
- 25.Bafoutsou, G., Mentzas, G.: Review and functional classification of collaborative systems. Int. J. Inf. Manag. 22, 281–305 (2002)CrossRefGoogle Scholar
- 26.Pumareja, D.T., Sikkel, K.: An evolutionary approach to groupware implementation: the context of requirements engineering in the socio-technical frame. Technical report TR-CTIT-02-30, Centre for Telematics and Informational Technology, University of Twente, Enschede (2002)Google Scholar
- 27.Guibert, S., Darses, F., Boujut, J.F.: Using annotations in a collective and face-to-face design situation. In: Wagner, I., Tellioğlu, H., Balka, E., Simone, C., Ciolfi, L. (eds.) ECSCW 2009, pp. 191–206. Springer, London (2009). https://doi.org/10.1007/978-1-84882-854-4_11CrossRefGoogle Scholar
- 28.Weiseth, P.E., Munkvold, B.E., Tvedte, B., Larsen, S.: The wheel of collaboration tools: a typology for analysis within a holistic framework. In: Proceedings of the ACM Conference on Computer-Supported Cooperative Work, pp. 239–248 (2006)Google Scholar
- 29.Grudin, J., Poltrock, S.: Taxonomy and theory in Computer Supported Cooperative Work. In: The Oxford Handbook of Organizational Psychology, vol. 2, pp. 1323–1348 (2012)Google Scholar
- 30.Pace, T., Bardzell, S., Fox, G.: Practice-centered e-science: a practice turn perspective on cyberinfrastructure design. In: Proceedings of the 16th ACM Conference on Supporting Group Work, pp. 293–302 (2010)Google Scholar
- 31.Jirotka, M., Lee, C.P., Olson, G.M.: Supporting scientific collaboration: methods, tools and concepts. Comput. Support. Coop. Work 22(4–6), 667–715 (2013)CrossRefGoogle Scholar
- 32.Kitchenham, B.: Procedures for performing systematic reviews, vol. 33, pp. 1–26. Keele University, Keele, UK (2004)Google Scholar
- 33.Börner, K., Scharnhorst, A.: Visual conceptualizations and models of science. J. Informetr. 3(3), 161–172 (2009)CrossRefGoogle Scholar
- 34.Marshall, C., Brereton, P., Kitchenham, B.: Tools to support systematic reviews in software engineering: a feature analysis. In: Proceedings of the 18th ACM International Conference on Evaluation and Assessment in Software Engineering, p. 13 (2014)Google Scholar
- 35.Muller, M.J., Kogan, S.: Grounded Theory Method in HCI and CSCW, pp. 1–46. IBM Center for Social Software, Cambridge (2010)Google Scholar
- 36.Cruz, A., Correia, A., Paredes, H., Fonseca, B., Morgado, L., Martins, P.: Towards an overarching classification model of CSCW and groupware: a socio-technical perspective. In: Herskovic, V., Hoppe, H.U., Jansen, M., Ziegler, J. (eds.) CRIWG 2012. LNCS, vol. 7493, pp. 41–56. Springer, Heidelberg (2012). https://doi.org/10.1007/978-3-642-33284-5_4CrossRefGoogle Scholar
- 37.Dimond, J.P., Poole, E.S., Yardi, S.: The effects of life disruptions on home technology routines. In: Proceedings of the 16th ACM International Conference on Supporting Group Work, pp. 85–88 (2010)Google Scholar
- 38.Lampe, C., Ellison, N.B., Steinfield, C.: Changes in use and perception of Facebook. In: Proceedings of ACM CSCW, pp. 721–730 (2008)Google Scholar
- 39.Dabbish, L.A., Wagstrom, P., Sarma, A., Herbsleb, J.D.: Coordination in innovative design and engineering: observations from a lunar robotics project. In: Proceedings of the 16th ACM International Conference on Supporting Group Work, pp. 225–234 (2010)Google Scholar
- 40.Bayerl, P.S., Lauche, K.: Technology effects in distributed team coordination – high-interdependency tasks in offshore oil production. Comput. Support. Coop. Work 19(2), 139–173 (2010)CrossRefGoogle Scholar
- 41.Schmidt, K., Bannon, L.: Taking CSCW seriously. Comput. Support. Coop. Work 1(1–2), 7–40 (1992)CrossRefGoogle Scholar
- 42.Lim, B.Y., Brdiczka, O., Bellotti, V.: Show me a good time: using content to provide activity awareness to collaborators with ActivitySpotter. In: Proceedings of the ACM International Conference on Supporting Group Work, pp. 263–272 (2010)Google Scholar




