Skip to main content

Prediction of groundwater flowing well zone at An-Najif Province, central Iraq using evidential belief functions model and GIS

Abstract

The objective of this study is to delineate groundwater flowing well zone potential in An-Najif Province of Iraq in a data-driven evidential belief function model developed in a geographical information system (GIS) environment. An inventory map of 68 groundwater flowing wells was prepared through field survey. Seventy percent or 43 wells were used for training the evidential belief functions model and the reset 30 % or 19 wells were used for validation of the model. Seven groundwater conditioning factors mostly derived from RS were used, namely elevation, slope angle, curvature, topographic wetness index, stream power index, lithological units, and distance to the Euphrates River in this study. The relationship between training flowing well locations and the conditioning factors were investigated using evidential belief functions technique in a GIS environment. The integrated belief values were classified into five categories using natural break classification scheme to predict spatial zoning of groundwater flowing well, namely very low (0.17–0.34), low (0.34–0.46), moderate (0.46–0.58), high (0.58–0.80), and very high (0.80–0.99). The results show that very low and low zones cover 72 % (19,282 km2) of the study area mostly clustered in the central part, the moderate zone concentrated in the west part covers 13 % (3481 km2), and the high and very high zones extended over the northern part cover 15 % (3977 km2) of the study area. The vast spatial extension of very low and low zones indicates that groundwater flowing wells potential in the study area is low. The performance of the evidential belief functions spatial model was validated using the receiver operating characteristic curve. A success rate of 0.95 and a prediction rate of 0.94 were estimated from the area under relative operating characteristics curves, which indicate that the developed model has excellent capability to predict groundwater flowing well zones. The produced map of groundwater flowing well zones could be used to identify new wells and manage groundwater storage in a sustainable manner.

This is a preview of subscription content, access via your institution.

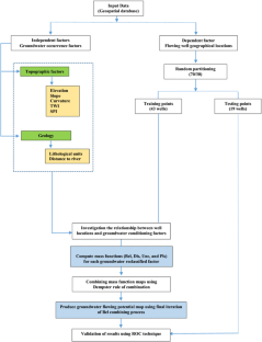
Fig. 1
Fig. 2
Fig. 3
Fig. 4
Fig. 5
Fig. 6
Fig. 7
Fig. 7
Fig. 9
Fig. 10
Fig. 11
Fig. 12
Fig. 13
Fig. 14
Fig. 15

References

  • Adiat, K. A. N., Nawawi M. N. M., & Abdullah, K. (2012). Assessing the accuracy of GIS-based elementary multicriteria decision analysis as a spatial prediction tool—a case of predicting potential zones of sustainable groundwater resources. J Hydrol, 440, 75–89.

  • Al-Abadi, A. M. (2015a). Groundwater potential mapping at northeastern Wasit and Missan governorates, Iraq using a data-driven weights of evidence technique in framework of GIS. Environment and Earth Science, 74, 1109–1124. doi:10.1007/s12665-015-4097-0.

    Article  Google Scholar 

  • Al-Abadi, A. M. (2015b). The application of Dempster–Shafer theory of evidence for assessing groundwater vulnerability at Galal Badra basin, Wasit governorate, east of Iraq. Applied Water Science. doi:10.1007/s13201-015-0342-7.

    Google Scholar 

  • Al-Abadi, A. M., & Al-Shamma’a, A. (2014). Groundwater potential mapping of the major aquifer in northeastern Missan governorate, south of Iraq by using analytical hierarchy process and GIS. J. Environ and Earth Sci, 10, 125–149.

    Google Scholar 

  • Al-Abadi, A. M., Al-Temmeme, A. A., & Al-Ghanimy, M. A. (2016). A GIS-based combining of frequency ratio and index of entropy approaches for mapping groundwater availability zones at Badra–Al Al-Gharbi–Teeb areas. Iraq. Sustain Water Resour Manag. doi. doi:10.1007/s40899-016-0056-5.

    Google Scholar 

  • Al-Amiri, H. (1979). Structural interpretation of the Landsat satellite imagery for the Southern Desert of Iraq. GEOSURV, Int Rep No, 988.

  • Al-Ani MQ, Ma’ala KA (1983) The regional geological mapping of south Samawa area. GEOSURV, Int Rep No. 1348

  • Al-Hashimi, H. A. J. (1973). The sedimentary facieses and depositional environment of the Eocene Dammam and Rus formation. Jor. Geol. Soc. Of Iraq., 6, 7–18.

    Google Scholar 

  • Al-Naqib, K. M. (1967). Geology of the Arabian peninsula, southwestern Iraq. Washington: United States Government Printing Office.

    Google Scholar 

  • An, P., Moon, W. M., & Bonham-Carter, G. F. (1992). On knowledge-based approach on integrating remote sensing, geophysical and geological information. In Proceedings of the international geoscience and remote sensing symposium (IGARSS ‘92) (pp. 34–38). Texas: Houston.

    Chapter  Google Scholar 

  • Aniya, M. (1985). Landslide-susceptibility mapping in the Amahata river basin. Japan. Annal Assoc Am Geogr., 75, 102–114.

    Article  Google Scholar 

  • Barway, A. M., & Nasira, A. S. (1996). Geological map of An-Najaf quadrangle sheet NH-38-2 of scale 1: 250 000 (1st ed.). Baghdad: GEOSUVE.

    Google Scholar 

  • Brown, C. D., & Davis, H. T. (2006). Receiver operating characteristic curves and related decision measures: a tutorial. Chemometrics and Intel Lab Sys, 80, 24–38. doi:10.1016/j.chemolab.2005.05.004.

    CAS  Article  Google Scholar 

  • Buday T, Jassim SZ (1987) The regional geology of Iraq, vol. 2: Tectonism, Magmatism, and Metamorphism. Publication of GEOSURV, Baghdad, 352p

  • Corsini, A., Cervi, F., & Ronchetti, F. (2009). Weight of evidence and artificial neural networks for potential groundwater mapping: an application to the Mt. Modino area (northern Apennines, Italy). Geomorphology, 111, 79–87. doi:10.1016/j.geomorph.2008.03.015.

    Article  Google Scholar 

  • Dempster, A. P. (1968). A generalization of Bayesian inference. J Royal Stat Soc, 30(2), 205–247.

    Google Scholar 

  • George, T., & Pal, N. R. (1996). Quantification of conflict in Dempster-Shafer framework: a new approach. Int J General Syst, 24, 407–423.

    Article  Google Scholar 

  • Jassim SZ, Goff JC (2006) Geology of Iraq. Dolin, Prague and Moravian Museum, Brno, Czech Republic, 431p

  • Jenks, G. F. (1967). The data model concept in statistical mapping. International Yearbook of Cartography, 7, 186–190.

    Google Scholar 

  • Jha, M. K., Chowdary, V. M., & Chowdhury, A. (2010). Groundwater assessment in Salboni block, West Bengal (India) using remote sensing, geographical information system and multi-criteria decision analysis techniques. Hydrogeo J., 18, 1713–1728. doi:10.1007/s10040-010-0631-z.

    Article  Google Scholar 

  • Lee, S., & Lee, C.-W. (2015). Application of decision-tree model to groundwater productivity-potential mapping. Sustainability, 7, 13416–13432. doi:10.3390/su71013416.

    Article  Google Scholar 

  • Lee, S., Kim, Y. S., & Oh, H. J. (2012). Application of a weight-of-evidence method and GIS to regional groundwater productivity potential mapping. Journal of Environmental Management, 96, 91–105. doi:10.1016 / j.jenvman 2011.09.016.

    Article  Google Scholar 

  • Ma’ala KA (2009) Geology of Iraqi southern desert: Geomorphology. Iraqi Bull Geol Min. Special Issue 7–33

  • Machiwal, D., Madan, K. J., & Bimal, C. M. (2010). Assessment of groundwater potential in a semi-arid region of India using remote sensing, GIS and MCDM techniques. Water Resources Management, 25, 1359–1386. doi:10.1007/s11269-010-9749-y.

    Article  Google Scholar 

  • Manap, M. A., Sulaiman, W. N., Ramli, M. F., Pradhan, B., & Surip, N. (2011). A knowledge-driven GIS modeling technique for groundwater potential mapping at the Upper Langat Basin, Malaysia. Arabian Journal of Geosciences, 6, 1621–1637. doi:10.1007/s12517-011-0469-2.

    Article  Google Scholar 

  • McKay, G., & Harris, J. R. (2015). Comparison of the data-driven random forests model and a knowledge-driven method for mineral prospectively mapping: a case study for gold deposits around the Huritz Group and Nueltin Suite, Nunavut. Canada. Natural Resources Research. doi:10.1007/s11053-015-9274-z.

    Google Scholar 

  • Mogaji, K. A., Lim, H. S., & Abdullah, K. (2014). Regional prediction of groundwater potential mapping in a multifaceted geology terrain using GIS-based Demspter-Shafer model. Arabian Journal of Geosciences, 8(5), 3235–3258. doi:10.1007/s12517-014-1391-1.

    Article  Google Scholar 

  • Moghaddam, D. D., Rezaei, M., Pourghasemi, H. R., Pourtaghie, Z. S., & Pradhan, B. (2013). Groundwater spring potential mapping using bivariate statistical model and GIS in the Taleghan watershed. Iraq. Arab J Geosci. doi:10.1007/s12517-013-1161-5.

    Google Scholar 

  • Moore, I. D., Grayson, R. B., & Ladson, A. R. (1991). Digital terrain modeling—a review of hydrological, geomorphological, and biological applications. Hydrological Processes, 5, 3–30.

    Article  Google Scholar 

  • Nampak, H., Pradhan, B., & Manap, M. A. (2014). Application of GIS based data driven evidential belief function model to predict groundwater potential zonation. J of Hydrol, 513, 283–300. doi:10.1016/j.jhydrol.2014.02.053.

    Article  Google Scholar 

  • Oh, H. J., & Lee, S. (2010). Cross-validation of logistic regression model for landslide susceptibility mapping at Geneoung areas, Korea. Disaster Advances, 3, 44–55.

    Google Scholar 

  • Ozdemir, A. (2011a). Using a binary logistic regression method and GIS for evaluating and mapping the groundwater spring potential in the Sultan Mountians (Aksehir, Turkey). Journal of Hydrology, 405, 123–136. doi:10.1016/j.jhydrol.2011.05.015.

    Article  Google Scholar 

  • Ozdemir, A. (2011b). GIS-based groundwater spring potential mapping in the Sultan Mountains (Konya, Turkey) using frequency ratio, weights of evidence and logistic regression methods and their comparison. Journal of Hydrology, 411, 290–308. doi:10.1016/j.jhydrol.2011.10.010.

    Article  Google Scholar 

  • Park, N. W. (2011). Application of Dempster–Shafer theory of evidence to GIS-based landslide susceptibility analysis. Environment and Earth Science, 62(2), 367–376. doi:10.1007/s12665-010-0531-5.

    Article  Google Scholar 

  • Park, I., Kim, Y., & Lee, S. (2014). Groundwater productivity potential mapping using evidential belief function. Ground Water 52, 201–207. doi:10.1111/gwat.12197.

  • Pourghasemi, H. R., & Beheshtirad, M. (2015). Assessment of a data-driven evidential belief function model and GIS for groundwater potential mapping in the Koohrang watershed, Iran. Geocarto International, 30(6), 662–685. doi:10.1080/10106049.2014.966161.

    Article  Google Scholar 

  • Pourtaghi, Z. S., & Pourghasemi, H. R. (2014). GIS-based groundwater spring potential assessment and mapping in the Birjand township, southern Khorasan Province, Iran. Hydrogeology Journal, 22, 643–662. doi:10.1007/s10040-013-1089-6.

    Article  Google Scholar 

  • Rahmati, O., Pourghasemi, H. R., & Melesse, A. M. (2016). Application of GIS-based data driven random forest and maximum entropy models for groundwater potential mapping: a case study at Mehran region, Iran. Catena, 137, 360–372.

    Article  Google Scholar 

  • Rahmati, O., Samani, A. N., Mahdavi, M., Rourghasemi, H. R., & Zeinivand, H. (2014). Groundwater potential mapping at Kurdistan region of Iran using analytic hierarchy process and GIS. Arabian Journal of Geosciences, 8(9), 7059–7071. doi:10.1007/s12517-014-1668-4.

    Article  Google Scholar 

  • Shafer, G. (1976). A mathematical theory of evidence. London: Princetown University Press.

    Google Scholar 

  • Shahid, S., Nath, S. K., & Kamal, A. S. (2002). GIS integration of remote sensing and topographic data using fuzzy logic for ground water assessment in Midnapur District, India. Geocarto International, 17, 69–74. doi:10.1080/ 10106040208.

    Article  Google Scholar 

  • Tahmassebipoor, N., Rahmati, O., Noormohamadi, F., & Lee, S. (2005). Spatial analysis of groundwater potential using weights-of-evidence and evidential belief function models and remote sensing. Arabian Journal of Geosciences, 9, 79. doi:10.1007/s12517-015-2166-z.

    Article  Google Scholar 

  • Walley, P. (1987). Belief function representations of statistical evidence. The Annals of Stat, 15, 1439–1465.

    Article  Google Scholar 

  • Yesilnacar, E., & Topal, T. (2005). Landslide susceptibility mapping: a comparison of logistic regression and neural networks methods in a medium scale study, Hendek region (Turkey). Engineering Geology, 79, 251–266.

    Article  Google Scholar 

Download references

Author information

Affiliations

Authors

Corresponding author

Correspondence to Alaa M. Al-Abadi.

Rights and permissions

Reprints and Permissions

About this article

Verify currency and authenticity via CrossMark

Cite this article

Al-Abadi, A.M., Pradhan, B. & Shahid, S. Prediction of groundwater flowing well zone at An-Najif Province, central Iraq using evidential belief functions model and GIS. Environ Monit Assess 188, 549 (2016). https://doi.org/10.1007/s10661-016-5564-0

Download citation

  • Received:

  • Accepted:

  • Published:

  • DOI: https://doi.org/10.1007/s10661-016-5564-0

Keywords

  • Groundwater potential
  • Relative operating characteristic
  • Evidential belief function
  • GIS
  • Remote sensing
  • Iraq