Abstract
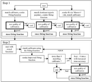
Recent developments in proteomics have revealed a bottleneck in bioinformatics: high-quality interpretation of acquired MS data. The ability to generate thousands of MS spectra per day, and the demand for this, makes manual methods inadequate for analysis and underlines the need to transfer the advanced capabilities of an expert human user into sophisticated MS interpretation algorithms. The identification rate in current high-throughput proteomics studies is not only a matter of instrumentation. We present software for high-throughput PMF identification, which enables robust and confident protein identification at higher rates. This has been achieved by automated calibration, peak rejection, and use of a meta search approach which employs various PMF search engines. The automatic calibration consists of a dynamic, spectral information-dependent algorithm, which combines various known calibration methods and iteratively establishes an optimised calibration. The peak rejection algorithm filters signals that are unrelated to the analysed protein by use of automatically generated and dataset-dependent exclusion lists. In the "meta search" several known PMF search engines are triggered and their results are merged by use of a meta score. The significance of the meta score was assessed by simulation of PMF identification with 10,000 artificial spectra resembling a data situation close to the measured dataset. By means of this simulation the meta score is linked to expectation values as a statistical measure. The presented software is part of the proteome database ProteinScape which links the information derived from MS data to other relevant proteomics data. We demonstrate the performance of the presented system with MS data from 1891 PMF spectra. As a result of automatic calibration and peak rejection the identification rate increased from 6% to 44%.





Abbreviations
- 2-DE:
-
Two-dimensional gel electrophoresis
- MALDI:
-
Matrix-assisted laser desorption ionisation
- PMF:
-
Peptide mass fingerprinting
- MS:
-
Mass spectrometry
- TOF:
-
Time of flight
References
Gygi SP, Rochon Y, Franza BR, Aebersold R (1999) Mol Cell Biol 19:1720–1730
Anderson L, Seilhamer J (1997) Electrophoresis 18:533–537
Hatzimanikatis V, Lee KH (1999) Metab Eng 1:275–281
Klose J (1975) Humangenetik 26:231–243
O'Farrell PH (1975) J Biol Chem 250:4007–4021
Henzel WJ, Billeci TM, Stults JT, Wong SC, Grimley C, Watanabe C (1993) Proc Natl Acad Sci USA 90:5011–5015
James P, Quadroni M, Carafoli E, Gonnet G (1993) Biochem Biophys Res Commun 195:58–64
Mann M, Hojrup P, Roepstorff P (1993) Biol Mass Spectrom 22:338–345
Yates JR, Speicher S, Griffin PR, Hunkapiller T (1993) Anal Biochem 214:397–408
Pappin DJ, Hojrup P, Bleasby A (1993) Curr Biol 3:327–332
Hamm CW, Wilson WE, Harvan DJ (1986) Comput Appl Biosci 2:115–118
Hunt DF, Yates JR, Shabanowitz J, Winston S, Hauer CR (1986) Proc Natl Acad Sci USA 83:6233–6237
Taylor JA, Johnson RS (1997) Rapid Commun Mass Spectrom 11:1067–1075
Mann M, Wilm M (1994) Anal Chem 66:4390–4399
Eng JK, McCormack AL, Yates JR III (1994) J Am Soc Mass Spectrom 5:976–989
Quadroni M, James P (1999) Electrophoresis 20:664–677
Traini M, Gooley AA, Ou K, Wilkins MR, Tonella L, Sanchez JC, Hochstrasser DF, Williams KL (1998) Electrophoresis 19:1941–1949
Nordhoff E, Egelhofer V, Giavalisco P, Eickhoff H, Horn M, Przewieslik T, Theiss D, Schneider U, Lehrach H, Gobom J (2001) Electrophoresis 22:2844–2855
Walsh BJ, Molloy MP, Williams KL (1998) Electrophoresis 19:1883–1890
Houthaeve T, Gausepohl H, Ashman K, Nillson T, Mann M (1997) J Protein Chem 16:343–348
Jensen ON, Mortensen P, Vorm O, Mann M (1997) Anal Chem 69:1706–1714
Field HI, Fenyo D, Beavis RC (2002) Proteomics 2:36–47
Klose J, Kobalz U (1995) Electrophoresis 16:1034–1059
Neuhoff V, Arold N, Taube D, Ehrhardt W (1988) Electrophoresis 9:255–262
Gobom J, Schuerenberg M, Mueller M, Theiss D, Lehrach H, Nordhoff E (2001) Anal Chem 73:434–438
Zhang W, Chait BT (2000) Anal Chem 72:2482–2489
Perkins DN, Pappin DJ, Creasy DM, Cottrell JS (1999) Electrophoresis 20:3551–3567
Clauser KR, Baker P, Burlingame AL (1999) Anal Chem 71:2871–2882
Gras R, Muller M, Gasteiger E, Gay S, Binz PA, Bienvenut W, Hoogland C, Sanchez JC, Bairoch A, Hochstrasser DF, Appel RD (1999) Electrophoresis 20:3535–3550
Mortz E, Vorm O, Mann M, Roepstorff P (1994) Biol Mass Spectrom 23:249–261
Lee K, Bae D, Lim D (2002) Mol Cells 13:175–184
Gay S, Binz PA, Hochstrasser DF, Appel RD (1999) Electrophoresis 20:3527–3534
Wool A, Smilansky Z (2002) Proteomics 2:1365–1373
Gobom J, Mueller M, Egelhofer V, Theiss D, Lehrach H, Nordhoff E (2002) Anal Chem 74:3915–3923
Golub GH, Van Loan CF (1989) Matrix computations, 2nd edn. Johns Hopkins University Press, Baltimore
Fenyo D, Beavis RC (2003) Anal Chem 75:768–774
Acknowledgement
This work is supported by the German Office for Education and Research (Bundesministerium für Bildung und Forschung—BMBF) as part of the "Human Brain Proteome Project" (co-author).
Author information
Authors and Affiliations
Corresponding author
Rights and permissions
About this article
Cite this article
Chamrad, D.C., Koerting, G., Gobom, J. et al. Interpretation of mass spectrometry data for high-throughput proteomics. Anal Bioanal Chem 376, 1014–1022 (2003). https://doi.org/10.1007/s00216-003-1995-x
Received:
Revised:
Accepted:
Published:
Issue Date:
DOI: https://doi.org/10.1007/s00216-003-1995-x