Experimental Astronomy

, Volume 34, Issue 1, pp 65–88 | Cite as

TAPAS, a VO archive at the IRAM 30-m telescope

  • Stephane Leon
  • Victor Espigares
  • José Enrique Ruíz
  • Lourdes Verdes-Montenegro
  • Rainer Mauersberger
  • Walter Brunswig
  • Carsten Kramer
  • Juan de Dios Santander-Vela
  • Helmut Wiesemeyer
Original Article

Abstract

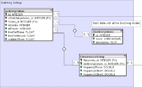
Astronomical observatories are today generating increasingly large volumes of data. For an efficient use of them, databases have been built following the standards proposed by the International Virtual Observatory Alliance (IVOA), providing a common protocol to query them and make them interoperable. The IRAM 30-m radio telescope, located in Sierra Nevada (Granada, Spain) is a millimeter wavelength telescope with a constantly renewed, extensive choice of instruments, and capable of covering the frequency range between 80 and 370 GHz. It is continuously producing a large amount of data thanks to the more than 200 scientific projects observed each year. The TAPAS archive at the IRAM 30-m telescope is aimed to provide public access to the headers describing the observations performed with the telescope, according to a defined data policy, making as well the technical data available to the IRAM staff members. A special emphasis has been made to make it Virtual Observatory (VO) compliant, and to offer a VO compliant web interface allowing to make the information available to the scientific community. TAPAS is built using the Django Python framework on top of a relational MySQL database, and is fully integrated with the telescope control system. The TAPAS data model (DM) is based on the Radio Astronomical DAta Model for Single dish radio telescopes (RADAMS), to allow for easy integration into the VO infrastructure. A metadata modeling layer is used by the data-filler to allow an implementation free from assumptions about the control system and the underlying database. TAPAS and its public web interface (http://tapas.iram.es) provides a scalable system that can evolve with new instruments and observing modes. A meta description of the DM has been introduced in TAPAS in order to both avoid undesired coupling between the code and the DM and to provide a better management of the archive. A subset of the header data stored in TAPAS will be made available at the CDS.

Keywords

Astronomical database Virtual observatory Radioastronomy 

Notes

Acknowledgements

We would like to thank the anonymous referee for the very helpful comments. The authors acknowledge support from Spanish DGI Grants AYA 2005-07516-C02-01, AYA 2005-07516-C02-02, AYA2008-06181-C02, and Junta de Andalucía grant P08-FQM-4205-PEX.

References

  1. 1.
    Barnes, J.M.: Object-relational mapping as a persistence mechanism for object-oriented applications. Honors Projects. Paper 6 (2007)Google Scholar
  2. 2.
    Benson, K., Plante, R., Auden, E., et al.: IVOA Registry Interfaces version 1.0. IVOA Recommendation, IVOA. http://www.ivoa.net/Documents/RegistryInterface/ (2009)
  3. 3.
    Bonnarel, F., Fernique, P., Bienaymé, O. et al.: The ALADIN interactive sky atlas. A reference tool for identification of astronomical sources. A&AS 143, 33 (2000)ADSCrossRefGoogle Scholar
  4. 4.
    Chen, P.P.: The entity–relationship model: toward a unified view of data. ACM Trans. Database Syst. 1, 9–36 (1976)CrossRefGoogle Scholar
  5. 5.
    Cowan, J., Tobin, R.: XML information set, 2nd edn. W3C Recommendation, W3C. www.w3c.org/TR/2004/REC-xml-infoset-20040204 (2004)
  6. 6.
    DuBois, P.: MySQL, 4th edn, p. 1200. Addison-Wesley. ISBN 0-672-32938-7 (2008)Google Scholar
  7. 7.
    Fernández, M., Marsh, J., Malhotra, A., Nagy, M., Walsh, N.: XQuery 1.0 and XPath 2.0 data model. W3C working draft, W3C. www.w3.org/TR/2003/WD-path-datamodel-20031112 (2003)
  8. 8.
    Genova, F.: Interoperability. In: Astronomical Data Analysis Software and Systems XI, ASP Conf. Ser., vol. 281 (2002)Google Scholar
  9. 9.
    GuangChun, L., Lu, W., Hanhong, X.: A novel web application frame developed by MVC. SIGSOFT Softw. Eng. Notes 28, 2, 7 (2003). doi: 10.1145/638750.638779
  10. 10.
    Hanisch, R.J., Farris, A., Greisen, E.W., et al.: Definition of the flexible image transport system (FITS). A&A 376, 359 (2001)ADSCrossRefGoogle Scholar
  11. 11.
    Holovaty, A., Kaplan-Moss, J.: The Definitive Guide to Django: Web Development Done Right, p. 447. Apress, ISBN 978-1-59059-725-5 (2007)Google Scholar
  12. 12.
    IEEE Standard 1003.1: Standard for information technology - portable operating system interface (POSIX). Shell and utilities (2004)Google Scholar
  13. 13.
    Mazzarella, J.M.: The NED team: NED for a New Era. In: Astronomical Data Analysis Software and Systems XVI ASP Conference Series, vol. 376 (2007)Google Scholar
  14. 14.
    Murphy, T., Lamb, P., Owen, C., Marquarding, M.: PASA 23, 25–32 (2006)ADSCrossRefGoogle Scholar
  15. 15.
    Ochsenbein, F., Williams, R., Davenhall, C., Durand, D., Fernique, P., Giaretta, D., Hanisch, R., McGlynn, T., Szalay, A., Taylor, M.B., Wicenec, A.: VOTable format definition version 1.2. IVOA recommendation, IVOA. http://www.ivoa.net/Documents/VOTable/20091130/REC-VOTable-1.2.html (2009)
  16. 16.
    Preite Martinez, A., Derriere, S., Delmotte, N., et al.: The UCD1+ controlled vocabulary version 1.23. IVOA Recommendation, IVOA (2007)Google Scholar
  17. 17.
    Santander-Vela, J.D., et al.: arXiv:0810.0385 (2007)
  18. 18.
    Santander-Vela, JdD.: PhD Thesis, University of Granada (Spain) (2012)Google Scholar
  19. 19.
    Schaaff, A.: Web services and related works at CDS. In: Astronomical Data Analysis Software and Systems XIII ASP Conference Series, vol. 314 (2004)Google Scholar
  20. 20.
    Szalay, A., Gray, J.: The world-wide telescope. Science 293, 2037 (2001)ADSCrossRefGoogle Scholar
  21. 21.
    Taylor, M.: TOPCAT & STIL: starlink table / VOTable processing software. In: Astronomical Data Analysis Software and Systems XIV ASP Conference Series, vol. 347 (2005)Google Scholar
  22. 22.
    Taylor, M., Boch, T., Fitzpatrick, M., Allan, A., Paioro, L., Taylor, J., Tody, D.: SAMP simple application messaging protocol version 1.11. IVOA Recommendation. http://www.ivoa.net/Documents/latest/SAMP.html (2009)
  23. 23.
    Viallefond, F.: ADASS XV. PASP 351, 627 (2006)ADSGoogle Scholar
  24. 24.
    Wenger, M., Ochsenbein, F., Egret, D., Dubois, P., Bonnarel, F., Borde, S., Genova, F., Jasniewicz, G., Laloë, S., Lesteven, S., Monier, R.: The SIMBAD astronomical database. The CDS reference database for astronomical objects. A&AS 143, 9 (2000)ADSCrossRefGoogle Scholar
  25. 25.
    Williams, R., Hanisch, R., Szalay, A. Plante, R.: IVOA Recommendation, IVOA. http://www.ivoa.net/Documents/REC/DAL/ConeSearch-20080222.html (2009)

Copyright information

© Springer Science+Business Media B.V. 2012

Authors and Affiliations

  • Stephane Leon
    • 1
    • 2
  • Victor Espigares
    • 2
  • José Enrique Ruíz
    • 3
  • Lourdes Verdes-Montenegro
    • 3
  • Rainer Mauersberger
    • 1
    • 2
  • Walter Brunswig
    • 2
  • Carsten Kramer
    • 2
  • Juan de Dios Santander-Vela
    • 3
  • Helmut Wiesemeyer
    • 2
    • 4
  1. 1.Joint ALMA Observatory/ESOSantiagoChile
  2. 2.Instituto de Radioastronomía Milimétrica (IRAM)GranadaSpain
  3. 3.Instituto de Astrofísica de AndalucíaCSICGranadaSpain
  4. 4.Max-Planck-Institute for Radio AstronomyBonnGermany

Personalised recommendations